Skip to main content
Taipei Veterans General Hospital
(external link)
Accessibility statement
繁體中文
English
Taipei Veterans General Hospital
AI Impact Research Center
About Us
Toggle About Us submenu
Center Introduction
Team Introduction
Partners
Services
Toggle Services submenu
Clinical Trials of AI-SaMD Products
Data Analysis
Cost-Benefit Analysis
Research Results
Toggle Research Results submenu
Academic Papers
Clinical Academic Reports
Policy Recommendations
Vendor Area
Toggle Vendor Area submenu
Application Methods
Application Flow Chart
Charging Mechanism
News
Toggle News submenu
Latest News
Media Reports
Frequently
Asked
Questions
Contact Us
Medical
AI Development
Center
(external link)
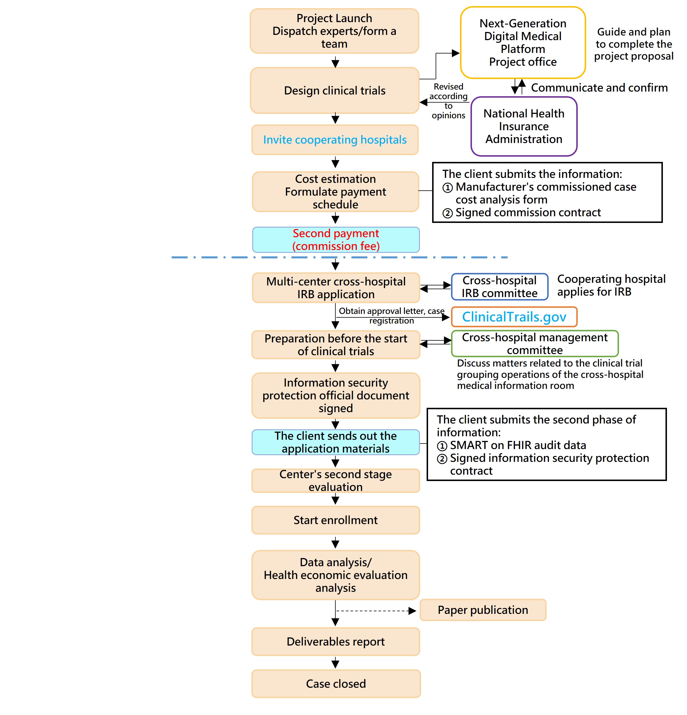
Application Flow Chart
Taipei Veterans General Hospital AI Impact Research Center Application Process
STEP 1: Applicant Application Process
STEP 2: Standardized AI Clinical Trial Process
Last updated: March 16, 2025 14:46:31